- Chuẩn bị trước khi cấu hình Cluster
Yêu cầu:- Cài đặt sẵn Proxmox VE trên tối thiểu 3 node.
- Đã cấu hình IP tĩnh cho mỗi node.
- Các node có thể ping thấy nhau (cùng mạng LAN).
- Ở đây tôi có 3 node như sau:
- Proxmox1: 10.10.10.140/24.(node chính)
- Proxmox2: 10.10.10.141/24.
- Proxmox3: 10.10.10.142/24.
- Tạo Cluster trên node chính (node đầu tiên)
Truy cập vào node chính proxmox1

Vào Datacenter à Cluster à Create Cluster

Nhập:
- Cluster Name: Cluster-Proxmox.
- Kiểm tra ip có đúng như IP của node chính mình chọn hông.
- Nhấn Create.


3.Thêm node khác vào Cluster
Muốn thêm Cluster cho cách node khác mình quay lại phần Cluster đã tạo ở proxmox1 rồi làm như sau:
- Vào Datacenter à Cluster à Join Information


- Nhấn Join Information xong nó sẽ hiện ra cái bảng này thì mình sẽ nhấn Copy Information.
Trên node cần tham gia (ví dụ proxmox2):
- Truy cập Web GUI của proxmox2:

- Vào Datacenter à Cluster à Join Cluster


- Nó sẽ hiện lên cho mình bảng này xong mình sẽ pass cái mình đã Copy Information ở trên.

- Khi mình pass cái Copy Information xong thì nó sẽ hiện ra như này, ở đây mình cần điền Password root của proxmox1 và ở chỗ Link: 0 thì sổ xuống rồi chọn vào IP của proxmox2 rồi chọn Join ‘Cluster-Proxmox’.
- Sau khi nhấn Join ‘Cluster-Proxmox’ xong quay lại node chủ là proxmox1 xem coi mình đã join proxmox2 chưa.
- Kết quả:

- Như vậy là đã tạo thành công cluster kết nối proxmox2 đến với node chủ là proxmox1
- Do ở trên có 3 node nên proxmox3 sẽ tạo y chang như proxmox2 để kết nối cluster vào proxmox1
- Kết quả:

- Cấu hình High Availability (HA).
Chỉ áp dụng nếu có từ 3 node trở lên và lưu trữ dùng chung.
Thêm VM vào HA.
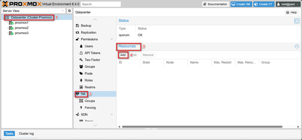
- Vào Datacenter à HA à Resources à Add


- VM: 100 (Do đã có CT 100 sẵn ở trong node).
- Max.Restart: 3.
- Max.Relocate: 1.
- Request State: started.
- Nhấn Add.
Tạo nhóm HA.
- Vào Datacenter à HA à Groups à Create.

- ID: HA_Groups.
- Tích vào 3 node đã có.
- Nhấn Create.

- Sau đó, quay lại tab Resources và sửa CT, gán nó vào group vừa tạo nếu muốn.
- Mình sẽ quay lại cái bảng hồi nãy chọn thêm Group vừa tạo vào.

- Như thế mình đã cấu hình xong HA. Bây giờ mình sẽ qua phần test.
5.Test HA - Bật HA cho 1 VM theo hướng dẫn trên
- Tắt hẳn node đang chạy VM đó (nhấn nút Shutdown hoặc rút điện)
- Đợi khoảng 60–120 giây
- Vào Web GUI → thấy VM tự bật lại trên node khác ✅
- Bây giờ sẽ tắt proxmox1 đi để coi CT 100 có nhảy qua proxmox3 (Vì proxmox3 tôi cho độ ưu tiên của Groups số nhỏ chỉ sau proxmox1 nên CT sẽ chuyển xuống proxmox3).

- Kết Quả.

6.Kết Luận.
- HA (High Availability) trong Proxmox VE giúp đảm bảo VM vẫn tiếp tục hoạt động ngay cả khi một node bị lỗi.
- Việc bật HA có thể thực hiện hoàn toàn qua giao diện Web GUI, không cần dòng lệnh.
- Để HA hoạt động, bạn cần:
- Đã cấu hình Cluster Proxmox VE với ít nhất 3 node.
- VM nằm trên shared storage như NFS, iSCSI hoặc Ceph.
- Sau khi cấu hình xong, Proxmox sẽ tự động giám sát VM và di chuyển chúng sang node khác nếu có sự cố xảy ra.

